Outlookカレンダーと連携する

「Microsoft Outlook」との連携を行うと、HERP Hire上で選考予定を作成・日程を調整する際に、カレンダーの追加先にOutlookを選択できるようになります。 加えて、Outlookで登録されている会議室をHERP Hire上で指定したり、Teamsの会議URLを発行することが可能になります。

この機能を使用できる契約プラン

Standard/Professional・Entry・Starter・Free

この機能を使用できる権限

管理者・リクルーター・アシスタント

※全体設定のOutlook連携は管理者のみ可能です。

Microsoft 365 Business Standard, Microsoft 365 Business Premium あるいは Microsoft 365 E3 といった企業や組織向けのプランを利用中で「Microsoft Outlook」との連携を行うと、HERP Hire上で選考予定を作成する際に、カレンダーの追加先にOutlookを選択できるようになります。加えて、Outlookで登録されている会議室をHERP Hire上で指定したり、予定作成後に編集した内容をOutlook上へ反映することもできます。

Outlook連携の機能を利用するには、まずHERPの管理者アカウントとお使いのMicrosoft 365のテナントにおける管理者アカウントを連携する必要があります。連携が完了すると、 HERP企業アカウントとMicrosoft 365のテナントのそれぞれに属するユーザー間で連携を行えるようになります。

この設定に必要なアカウント

  • HERP側: 管理者権限を持つアカウント

  • Microsoft 365側: 管理者権限を持つアカウント(カレンダーが利用できるライセンスが必要です)

Microsoft Entra ID (旧 Azure Active Directory)にて管理者権限を持たないアカウントではOutlookへのアクセス権をHERP側に付与できず連携を行えません。

Microsoft 365における管理者権限はプランやテナントの権限設定によって多様であるため、Microsoft 365における管理者ロールおよびMicrosoft Entra ID (旧 Azure Active Directory)における管理者ロールのアクセス許可について確認してください。

  1. 「全体設定」>「外部サービス連携」から、「外部サービス連携を追加する」をクリックします。

  1. 「新しく外部サービスと連携する」ページで、「Outlook」を選択します。

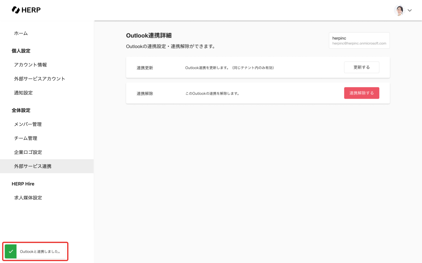
  1. HERP Hireから外部ページへ遷移し、Microsoft 365の連携許可画面が開きます。管理者権限を持つユーザーの承認を求める旨が表示されるので、画面の指示に従ってアクセス許可を付与してください。

  2. 連携が完了するとHERP Hireの「Outlook連携詳細」ページと連携が完了した旨のトーストが表示されます。以降はこの画面から、今回連携したテナントの連携更新(後述)や連携解除を行うことができます。

HERPの任意のアカウントに対して、連携したテナントのMicrosoft 365アカウントを連携することができます。このユーザーレベルでの連携をしたアカウントは、選考予定作成時にOutlookのカレンダーを選択できるようになります。また、HERPアカウントとMicrosoft 365アカウント間では自由に複数連携が可能です。

なお、HERPアカウントとMicrosoft 365のテナントを連携する際に用いたアカウントは、改めてユーザーレベルでアカウントを連携する必要がありません。

この設定に必要なアカウント

  • HERP側: 任意のアカウント(ただし管理者によるMicrosoft 365とのテナントレベル連携済みであることが必要です)

  • Microsoft 365側: 連携したい任意のアカウント(ただし連携したMicrosoft 365テナントに所属している必要があります)

  1. 「個人設定」>「外部サービスアカウント」より、「Outlook」を選択します。

  1. 「Outlookユーザー一覧」ページへ移動するので、連携したいMicrosoft 365アカウントが属しているテナントの「新しいアカウントを連携する」を選択します。

  1. HERP上から外部ページへ遷移し、Microsoft 365の連携許可画面が開きます。連携したいMicrosoft 365アカウントでサインインして画面に従って連携してください。4. 連携が完了するとHERP上の「Outlookユーザー一覧」ページと連携が完了した旨のトーストが表示され、今回連携したアカウントが一覧に追加されていることを確認できます。

Microsoft 365アカウントとユーザーレベルで連携済み、かつ選考予定を作成する権限を持っているユーザーである必要があります。

  1. 選考予定作成モーダルの「カレンダー設定」項目内の「予定を作成するカレンダー」から、選考予定としてカレンダーへ追加したいMicrosoft 365アカウントを選択してください。

  1. 日時や選考予定名、参加者の情報などの必須項目の入力して選考予定を作成し正常に反映されると、Outlookに選考予定を作成した旨を伝えるモーダルが表示されます。また、応募詳細ページの選考予定タブ、選択したOutlookカレンダーで作成した選考予定が確認できます。

「選考予定を作成する」から選考予定作成時に「Web会議URL」にてMicrosoft Teamsを選択することができます。(参加者にZoom連携ユーザーが存在する場合は、Zoomも表示されます。)

※ 日程調整URLご利用時には成発行することができませんのでご注意ください。

発行したWeb会議URLをコピーすることができます。

会議室設定には下図赤枠のフィールド(以下「会議室フィールド」)を用います。初利用時は会議室の情報を読み込む必要があります。初利用時の手順は以下の通りです。

  1. 利用の準備を完了した後、応募者詳細ページを開き「選考予定を作成する」ボタンをクリックします。

  2. 会議室フィールドの「更新する」ボタンをクリックします。

  3. 会議室フィールドのプルダウンメニューで予約したい会議室を選択します。

  4. 選考予定作成に必要なフィールドを入力し、「作成する」ボタンをクリックします。

注意事項:会議室の空状況は確認できません。

Microsoft 365のテナントと連携する際に利用したMicrosoft 365の管理者アカウントが、管理者権限を失うあるいはアカウント自体が削除された際にはこのMicrosoft 365のテナントとの連携を更新する必要があります。

更新をせずとも引き続きOutlook連携機能を利用することはできますが、Outlook上にある最新の会議室を取得することができません。

無効になった管理者権限アカウントAとは異なる、有効な管理者権限アカウントBを用いてMicrosoft 365のテナントレベルの連携を更新すると、既に連携しているHERPの管理者アカウントとMicrosoft 365のテナントの連携を解除することなく両者を連携しなおすことができます。

一度このテナントレベルの連携を解除して再連携することも可能ですが、テナントレベルの連携を解除すると全てのアカウントのユーザーレベルの連携も同時に解除されるため、この更新でのアップデートを推奨します。

この設定に必要なアカウント

  • HERP側: 管理者権限を持つアカウント

  • Microsoft 365側: 同一テナントにある有効な管理者権限を持つアカウント

  1. 「全体設定」>「外部サービス連携」より、連携を更新したいテナントの項目にカーソルをホバーします。表示された「…」アイコンから、「連携詳細を確認・変更する」を選択します。

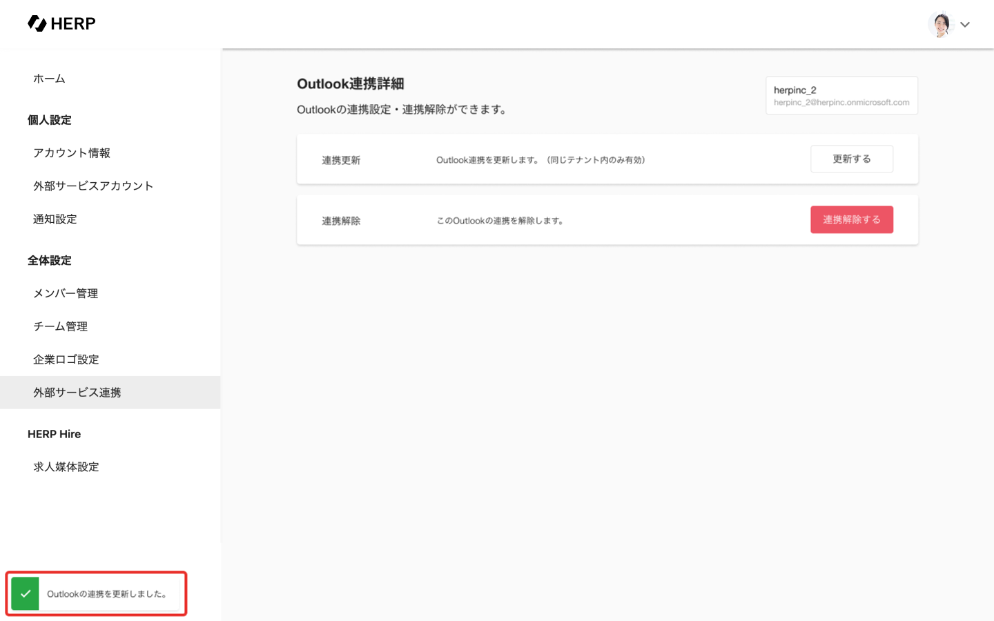
  1. 「Outlook連携詳細」ページに移動するので、「連携更新」項目の「更新する」ボタンを選択します。

  1. HERPから外部ページへ遷移し、Microsoft 365のアカウント認証画面が表示されます。画面の指示に従って連携を更新してください。

  2. 更新が完了すると以下の画面に遷移します。

HERPの管理者アカウントにおいてMicrosoft 365とのテナントレベルの連携を解除すると、連携解除したテナントとのOutlook連携機能が使えなくなります。また、HERP上の全てのアカウントとそのテナントに属する全てのMicrosoft 365アカウントとの連携も同時に解除されます。

テナントレベルでの連携を解除しても、選考予定作成と共にOutlookのカレンダーへ追加されたそれまでの予定には影響はありません。

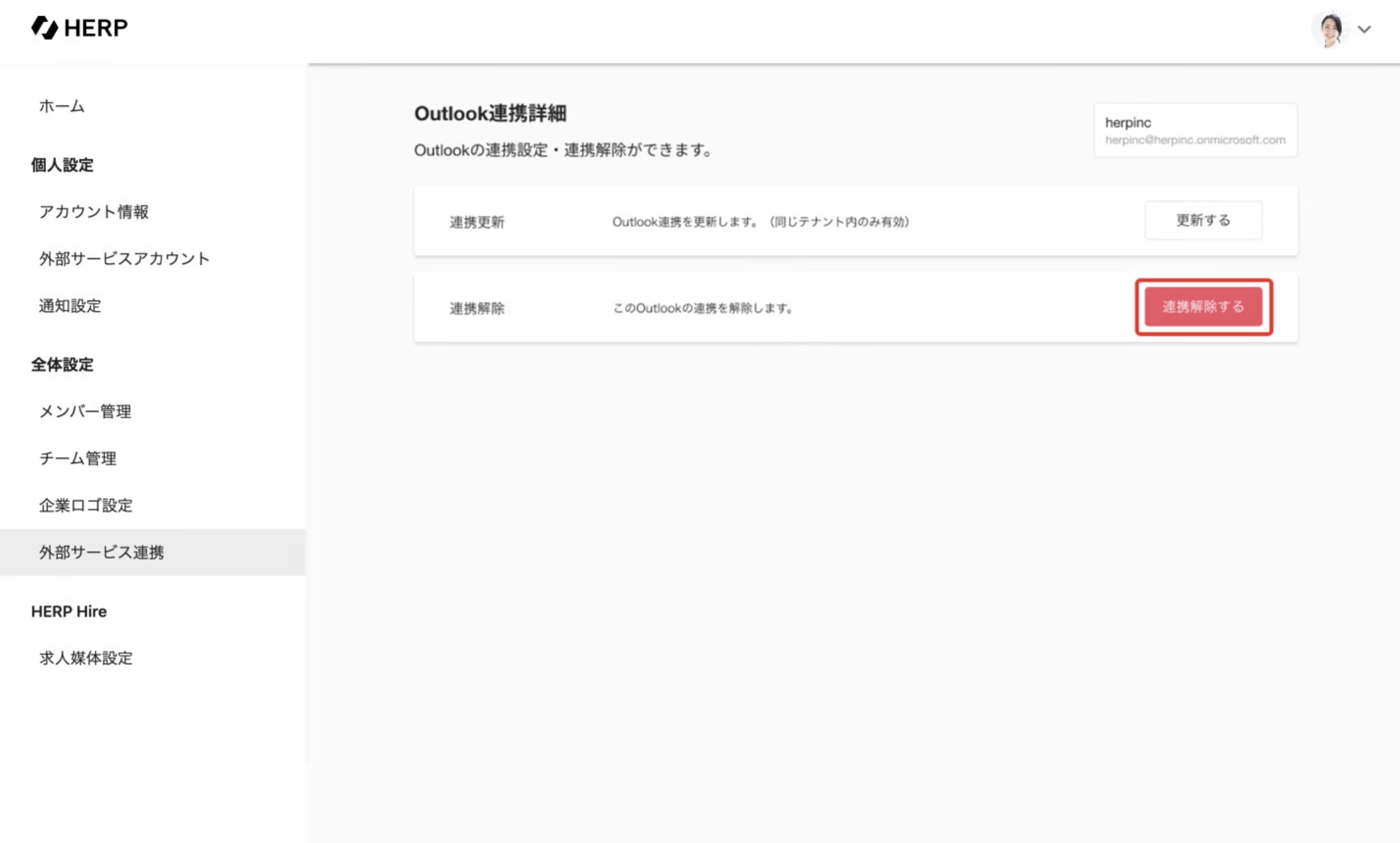
  1. 「全体設定」>「外部サービス連携」より、連携を解除したいMicrosoft 365テナントの項目にカーソルをホバーします。表示された「…」アイコンから、「連携詳細を確認・変更する」を選択します。

  1. 「Outlook連携詳細」ページに移動するので、「連携解除」項目の「連携解除する」を選択します。

  1. 連携解除モーダルが表示されます。内容を確認したら「解除する」をクリックします。

  1. 連携解除が完了すると「外部サービス連携」ページへ戻ります。

Microsoft 365アカウントとの連携解除はHERPの各アカウントでもユーザーレベルで行えます。連携を解除すると、自分で作成したOutlookカレンダーの選考予定について、HERP Hire上での選考予定編集・削除を行っても反映されなくなります。テナントレベルでの連携解除と同様、選考予定作成と共にOutlookのカレンダーへ追加されたそれまでの予定には影響はありません。

この設定に必要なアカウント

  • Microsoft 365アカウントと連携済みのHERPアカウント

  1. 「個人設定」>「外部サービスアカウント」より、「Outlook」を選択します。

  1. 「Outlookユーザー一覧」ページへ移動するので、連携解除したいアカウントの「編集する」を選択します。

  1. 「連携解除」の項目から「解除する」をクリックします。

  1. 連携解除モーダルが表示されます。内容を確認したら「解除する」を押します。

  1. 連携解除が完了すると「Outlookユーザー一覧」ページへ戻り、連携が解除された旨のトーストが表示されます。

HERP Hire内の選考予定を編集・削除するとOutlookカレンダー上に反映されますか?

作成時にOutlookカレンダーを指定していた選考予定は、選考予定作成者本人かつOutlook連携済みであるユーザーのみHERP Hire上で選考予定を編集・削除するとその編集内容は対応するOutlookカレンダー上の予定にも反映されます。

それ以外のユーザーでも権限がある場合、選考予定の編集・削除自体はできますがOutlookカレンダーへは反映されません。